Flprog – Arduino uchun mo’ljallangan blokli dasturlash vositalaridan biri hisoblanadi. Shu bilan birga, boshqa blokli dasturlash vositalaridan farqli ravishda radioeletronika sohasi mutaxassislari, injenerlariga yo’naltirilganligi, o’zida taniqli mikrokontrollerlar haqidagi batafsil ma’lumotlarni ham saqlashi (qo’llanma sifatida foydalanish mumkin), nisbatan murakkabligi bilan ajralib turadi. Bundan tashqari, Flprog dasturida (FBD tilida) yaratilgan kodni Arduino IDE dasturi yordamida kompilyatsiya qilish mumkin bo’lsa-da, uning dasturlash tili Arduino IDE ning kelib-chiqishiga turtki bo’lgan C++ va Wiring dasturlash tillaridan farq qiladi.
Quyida o’zimizga tanish “Blink” sketchi kodini flprog dasturi yordamida hosil qilishni ko’rib chiqamiz.
Dasturni ishga tushirib, uning hosil bo’lgan bo’sh asosiy oynasida yangi proyekt yaratamiz va paydo bo’lgan “Начальные настройки проекта” oynasidan kerakli mikrokontrollerni (“Arduino Uno” platasini) tanlaymiz va oynaning chap yuqori qismidagi tasdiqlash tugmasini bosamiz. Oynaning chap qismida tanlangan mikrokontroller (Arduino platasi) xusisiyatlari haqidagi ma’lumotlar, o’rta qismida esa, mikrokontroller oynasi paydo bo’ladi. Oynaning o’ng qismida esa, mikrokontroller bilan birga qo’llash mumkin bo’lgan bloklar ro’yxati ko’rinadi.


Bizga kerakli “Generator” blokini “Таймеры” bo’limidan asosiy oynaga olib o’tamiz.

Ushbu blokni faollashtiramiz. Buning uchun uning chap tomondagi “EN” kirish porti kontekst menyusidan “Вставить константу” elementi yordamida “True (1)” rejimini o’rnatamiz.

Blokning o’zini sichqoncha yordamida 2 marta bosish orqali uni “Симметричный мультивибратор” (bir xil vaqtga o’chirib yoqish uchun) rejimiga o’tkazamiz va konstanta qiymatini kiritamiz. Masalan, 1000 millsekund tarzida. Agar svetodiodning o’chish vaqtini yonish vaqtidan farqlash zarurati tug’ilsa, “Несимметричный мультивибратор” tanlanishi va yonish hamda o’chish vaqtlari alohida – alohida o’rnatilishi mumkin.

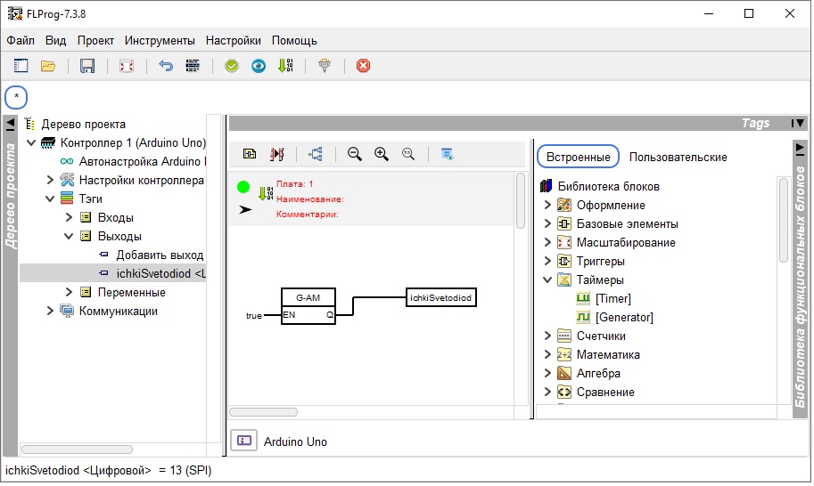
Endi generator blokiga svetodiodni ulaymiz. Buning uchun chap tomondagi oynadan “Тэги/Выходы/Добавить выход” elementini tanlaymiz va rasmdagidek, kerakli parametrlarni o’rnatamiz: 
Shundan so’ng, chap tomondagi hosil bo’lgan “ichkiSvetodiod” deb nomlangan blokni asosiy oynaga olib o’tamiz. Uning chap tomonidagi kirish kontaktini “Generator” blokining chiqish (“Q”) kontaktiga bo’g’laymiz. Taxminan quyidagi ko’rinish hosil bo’lishi kerak.

Boshqaruv panelidagi “Компилировать проект” tugmasi yoki “Проект” menyusining “Компилировать” elementi yordamida dasturni kompilyatsiya qilish va plataga yuklash uchun Arduino IDE dasturiga olib o’tiladi.
Skech plataga yuklangach, yana ichki svetodiod miltillash effektini kuzatishimiz mumkin.
Mustahkamlash uchun mashqlar (o’quv kurslari davomida bajariladi):
1) Blink sketchini saytdagi darslarda yaratilgan, takomillashtirilgan variantlarini Flprog dasturi yordamida hosil qiling.